Boost
C++ Libraries
...one of the most highly
regarded and expertly designed C++ library projects in the
world.
— Herb Sutter and Andrei
Alexandrescu, C++
Coding Standards
This is an older version of Boost and was released in 2020. The current version is 1.90.0.
Lists the name of the test units contained in the test module and exits (no test is run).
This command line parameter accepts an optional string value indicating the format of the output. The framework supports the following two formats:
For HRF, the test tree (test suites
and test cases) is presented in a tree like form with each test unit name
on a separate line with horizontal indentation in relation to the parent
test suite. In addition, test units which are enabled by default have an
asterisk * next to the test
unit name. For example, the following output:
testsuite1* testcase1* testcase2 testsuite2* testcase3*
represents test module consisting of two test suites: testsuite1
and testsuite2, and three
test cases: testcase1,
testcase2, and testcase3. The formatting reflects the
test-tree: the first two test cases belong to the first test suite and
last one belongs to the second. Out of three test cases only two are enabled
by default: testcase1 and
testcase3. testcase2 is not enabled by default,
but can be enabled by using the parameter run_test.
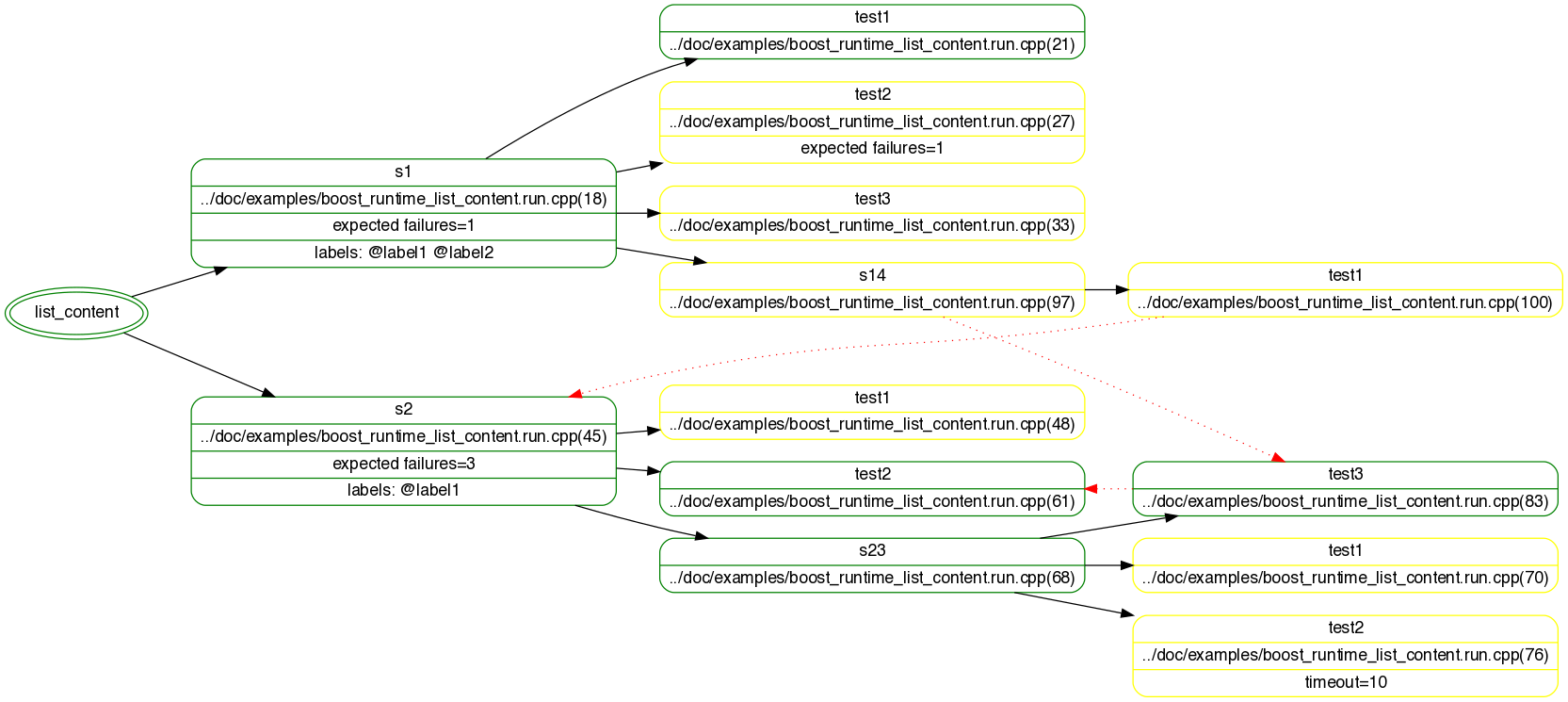
DOT output generates a graph representing the module's test tree in a dot format. This output includes much more information about the test tree including labels, timeouts, expected failures, and dependencies.
The legend is as follow:
Enumeration names:
--list_content[=<format>]
BOOST_TEST_LIST_CONTENT
The following deliberately complicated example illustrates
the purpose of the --list_content
directive. The SVG generated from the produced Graphviz/dot file can be
downloaded here.
--list_content
illustration
|
Code |
|---|
#define BOOST_TEST_MODULE list_content #include <boost/test/included/unit_test.hpp> namespace utf=boost::unit_test; //// -------------------------------------------------------------------------- // Test suite 1, disabled by default, s1/test2 is explicitely enabled. BOOST_AUTO_TEST_SUITE( s1, * utf::disabled() // suite is not disabled because of the * utf::description( "disabled suite 1") // extra declaration at the end of the file * utf::label( "label1" ) * utf::label( "label2" )) BOOST_AUTO_TEST_CASE( test1, // s1/test1 * utf::enabled() * utf::description("enabled")) { BOOST_TEST(true); } BOOST_AUTO_TEST_CASE( test2, // s1/test2 * utf::description( "defaulted") * utf::expected_failures( 1 )) { BOOST_TEST(false); } BOOST_AUTO_TEST_CASE( test3, // s1/test3 * utf::description( "defaulted")) { BOOST_TEST(false); } BOOST_AUTO_TEST_SUITE_END() //// -------------------------------------------------------------------------- // Test suite 2, disabled by default, s2/test2 is explicitely enabled. BOOST_AUTO_TEST_SUITE( s2, * utf::disabled() * utf::label( "label1" ) * utf::expected_failures( 3 )) BOOST_AUTO_TEST_CASE( test1, // s2/test1 * utf::description( "defaulted")) { BOOST_TEST(false); } boost::test_tools::assertion_result do_it( utf::test_unit_id ) { return false; } BOOST_AUTO_TEST_CASE( test2, // s2/test2 * utf::enabled() * utf::description( "enabled w. precondition") * utf::precondition(do_it)) { BOOST_TEST(false); } //// -------------------------------------------------------------------------- // Test suite s2/s23, disabled BOOST_AUTO_TEST_SUITE( s23, * utf::disabled()) BOOST_AUTO_TEST_CASE( test1 ) // s2/s23/test1 { BOOST_TEST(false); } BOOST_AUTO_TEST_CASE( test2, // s2/s23/test2 * utf::timeout( 10 )) { BOOST_TEST( true ); } BOOST_AUTO_TEST_CASE( test3, // s2/s23/test3 * utf::enabled() * utf::depends_on( "s2/test2" )) { BOOST_TEST( true ); } BOOST_AUTO_TEST_SUITE_END() // s2/s23 BOOST_AUTO_TEST_SUITE_END() // s2 //// -------------------------------------------------------------------------- // Test suite s1 continued BOOST_AUTO_TEST_SUITE( s1 ) BOOST_AUTO_TEST_SUITE( s14, * utf::depends_on( "s2/s23/test3" ) * utf::description( "test suite which depends on another test suite")) BOOST_AUTO_TEST_CASE( test1, // s1/s14/test1 * utf::depends_on( "s2" )) { BOOST_TEST( "s14" == "test" ); } BOOST_AUTO_TEST_SUITE_END() // s1/s14 BOOST_AUTO_TEST_SUITE_END() // s1 |
|
Output |
|---|
> ./boost_runtime_list_content --list_content s1*: disabled suite 1 test1*: enabled test2 : defaulted test3 : defaulted s14 : test suite which depends on another test suite test1 s2* test1 : defaulted test2*: enabled w. precondition s23* test1 test2 test3* |